|
<< Hier KLicken um eine Inhaltsübersicht anzuzeigen >> Navigation: Warenwirtschaft > Lagerverwaltung > Lager-/Logistikcenter > Der automatische Liefervorschlag > Erstellen von Liefervorschlägen |
So erstellen Sie einen automatischen Liefervorschlag:
1. Klicken Sie mit der Maus in der Symbolleiste der Liefervorschlagstabelle auf den Symbolbutton <Neu> oder drücken Sie [F3].
![]()
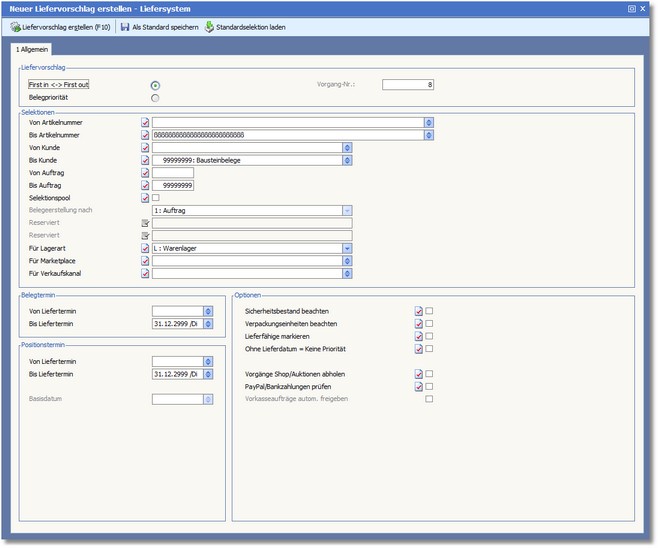
Das Programm öffnet den Dialog "Neuer Liefervorschlag erstellen - Liefersystem".

2. Legen Sie die gewünschten Selektionen für den Liefervorschlag fest:
Der Bereich "Liefervorschlag"
In diesem Bereich legen Sie zunächst durch Aktivierung des entsprechenden Radio-Buttons fest, ob die Liefervorschläge "first in <-> first out" (der Reihe nach, der älteste Beleg zuerst) oder nach Belegpriorität (Belege mit der höchsten Priorität zuerst) erstellt werden sollen. Standardmäßig werden die ältesten Belege zuerst bearbeitet.
Die Vorgangsnummer ist eine fortlaufende Nummer, die vom Programm automatisch vergeben wird.
Der Bereich "Selektionen"
Grenzen Sie die Aufträge, deren Artikel zur Lieferung vorgeschlagen werden sollen, mittels der folgenden Selektionsparameter ein:
Es werden nur Auftragspositionen innerhalb des angegebenen Artikelnummernkreises berücksichtigt.
Hier grenzen Sie die Aufträge anhand der Adressnummer ein.
Es werden nur Aufträge innerhalb des hier eingetragenen Belegnummernkreises berücksichtigt.
Aktivieren Sie den Status dieses Feldes, wenn Sie die Adressen des Selektionspools für die Erstellung des Liefervorschlags nutzen möchten.
Hier können Sie einstellen, nach welchen Kriterien die Lieferbelege zusammengefasst werden sollen. Die [F5]-Taste öffnet eine Dropdownliste mit folgenden Optionen:
0 = Adresse
1 = Auftrag
2 = Lieferadresse
3 = freies Kriterium
Beispiel:
Einstellung nach (2) Lieferadresse: bei 2 Aufträgen des gleichen Kunden mit der gleichen Lieferadresse würde ein Lieferbeleg erstellt werden (Lieferschein).
Einstellung nach (1) Auftrag: bei 2 Aufträgen des gleichen Kunden mit der gleichen Lieferadresse würden zwei Lieferbelege erstellt werden (Lieferschein).
VON FILIALE/STANDORT | BIS FILIALE/STANDORT
Hier können Sie die Aufträge, deren Artikel zur Lieferung vorgeschlagen werden sollen, auf bestimmte Filialen eingrenzen.
Legen Sie hier fest, für welche Lagerarten Liefervorschläge erstellt werden sollen. Mit [F5] können Sie aus folgenden Lagerarten auswählen:
L Warenlager
S Sperrlager
X Fremdlager
Z Zwischenlager
Die Bereiche "Belegtermin" und "Positionstermin"
VON/BIS LIEFERTERMIN (Positionstermin)
Um die Aufträge nach dem Liefertermin einzugrenzen, geben Sie hier die entsprechende Selektion ein.
Der Bereich "Optionen"
Aktiver Status = Das Programm berücksichtigt bei der Verteilung den Sicherheitsbestand. Der Sicherheitsbestand wird nicht verteilt und verbleibt im Lager.
Aktiver Status = Der Liefervorschlag wird so erstellt, dass Verpackungseinheiten berücksichtigt werden. Je nach Einstellung werden z.B. nur ganze Einheiten vorgeschlagen.
Aktiver Status = Lieferfähige Auftragspositionen werden vom Programm automatisch markiert.
Achtung: |
Wenn die Packstation und/oder MDE genutzt werden, darf diese Option nicht aktiviert werden! |
OHNE LIEFERDATUM = KEINE PRIORITÄT
Aktiver Status = Aufträge ohne Liefertermin werden immer mit niedrigster Priorität vorgeschlagen. Dadurch erhalten Kunden mit einem festen Liefertermin/Wunschtermin zunächst die Ware und Kunden ohne Liefertermin werden nachrangig behandelt.
VORGÄNGE SHOP/AUKTIONEN ABHOLEN
Aktivieren Sie den Status dieses Feldes, wenn Online-Vorgänge über die Afterbuy-Schnittstelle abgeholt werden sollen.
Wenn diese Option aktiviert ist, werden automatisiert PayPal-Transaktionen abgerufen und die entsprechenden Aufträge freigegeben.
VORKASSEAUFTRÄGE AUTOM. FREIGEBEN
Aktiver Status = Das Programm prüft bei Vorkasseaufträgen, ob dieser frei gegeben und im Liefervorschlag berücksichtigt werden kann. Eine manuelle Freigabe über den Freigabedialog ist somit nicht notwendig.
3. Klicken Sie mit der Maus auf den Button <Liefervorschlag erstellen>, um die Erstellung des Liefervorschlags zu starten.
Verfügbare Funktionstasten und Symbolbuttons:
Mit [F10] starten Sie die Erstellung des Liefervorschlags.
|
Diese Funktion speichert die aktuellen Einstellungen als Standardeinstellungen, die Sie dann über den Button <Standardselektion laden> wieder aufrufen können.
|
Diese Funktion lädt die als Standardselektion gespeicherten Einstellungen.
|