Teilzahlungen erstellen und drucken

<< Hier KLicken um eine Inhaltsübersicht anzuzeigen >>

Navigation:  Finanzbuchhaltung > Stammdaten > Basisdaten > Teilzahlungsmanagement > Arbeiten mit Teilzahlungen >

Teilzahlungen erstellen und drucken

 

       So vereinbaren Sie Teilzahlungen für einen bestimmten OP:

 

1.Um einen OP in Teilzahlungsbeträge umzuwandeln, klicken Sie im Hauptmenü der Finanzbuchhaltung mit der Maus auf "Finanzbuchhaltung > OP-Verwaltung".

 

 

Das Programm öffnet die OP-Verwaltung für Personenkonten.  

 

 

Wählen Sie hier das gewünschte Personenkonto aus und drücken Sie [RETURN] oder klicken Sie auf den Button <OP-Bearbeiten>.

Das Programm öffnet die adressbezogene OP-Verwaltung, in der die Ops des ausgewählten Kunden aufgelistet werden.

 

 

3.Markieren Sie den Offenen Posten, für den Teilzahlungen vereinbart und gebucht werden sollen und klicken Sie anschließend mit der Maus auf den Button <OP Bearbeiten>.

4. Wählen Sie im sich öffnenden Dropdownmenü den Menüpunkt "Teilzahlung vereinbaren" und bestätigen Sie die Abfrage, ob der Offene Posten in Teilzahlung umgewandelt werden soll, mit <Ja>.

 

 

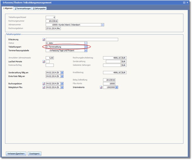
Das Programm öffnet den Dialog "Erfassen/Ändern" Teilzahlungsmanagement.

 

 

4.Wählen Sie die gewünschte Teilzahlungsart (Terminzahlung, Annuitätenzahlung oder Ratenzahlung) und ergänzen Sie die Daten in den entsprechenden Feldern.
5.Drücken Sie den Button <Verlassen/Speichern>, um die Umwandlung des Offenen Postens in Teilzahlungen zu starten.
6.Beantworten Sie die Frage, ob tatsächlich Teilzahlungs-Ops erstellt werden sollen, mit einem Klick auf den Button <JA>.

Das Programm gleicht den „Offenen Posten" über das Interimskonto aus und generiert gemäß der eingetragenen Laufzeit (Anzahl Monate, Anzahl Teilzahlungstermine) neue „Offene Posten".

 

Anmerkung:

Terminzahlungen müssen vollständig und korrekt aufgeteilt sein, damit Sie den Dialog verlassen oder die Umwandlung starten können.

 

 

       So drucken Sie die Teilzahlungsvereinbarung aus:

 

Um dem Kunden die einzelnen Teilzahlungsbeträge schriftlich mitzuteilen, können Sie die Teilzahlungsvereinbarung ausdrucken. Gehen Sie bitte wie folgt vor:

1.Wählen Sie in der OP-Bearbeiten-Tabelle einen Teilzahlungs-OP aus.
2.Klicken Sie mit der Maus auf den Button <Teilzahlungsplan drucken>.

Das Programm öffnet den Druckdialog zum Ausdruck des Zahlungsplanes für den gewählten „Offenen Posten".