|
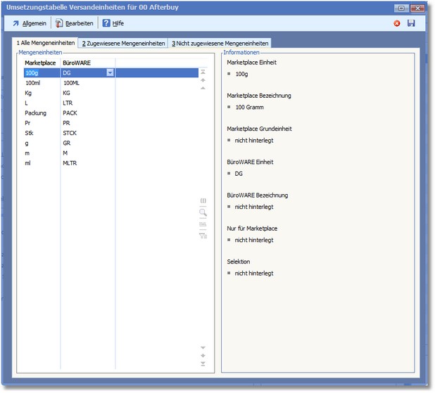
<< Hier KLicken um eine Inhaltsübersicht anzuzeigen >> Navigation: Warenwirtschaft > Extras > Shopmanager > Marketplaces > Afterbuy > Marketplace verwalten > Umsetzungstabellen > Mengeneinheiten |
Hier wird die Zuweisung der Mengeneinheiten in der BüroWARE angezeigt und erfasst.
