Beleggruppen

<< Hier KLicken um eine Inhaltsübersicht anzuzeigen >>

Navigation:  Warenwirtschaft > Extras > Intrahandelsstatistik > Intrastat - Einstellungen >

Beleggruppen

Damit Belege und Artikelpositionen bei der Erstellung von Monatsmeldungen berücksichtigt werden, muss die Beleggruppe (Lieferschein, Rechnung, Gutschein) als intrastatfähig gekennzeichnet sein.

 

 

So können Sie eine Beleggruppe als intrastatfähig kennzeichnen:

 

1. Rufen Sie den Designer über die Combo Box des Front Office auf.

 

 

2. Klicken Sie im Designer mit der Maus im Hauptmenü auf "Einstellungen > Beleggruppen".

 

 

Das Programm öffnet die vorgelagerte Auswahl der Beleggruppen.

 

 

3. Wählen Sie in der vorgelagerten Auswahltabelle der Beleggruppen die Zielbeleggruppe, welche Sie für Intrastatmeldungen kennzeichnen möchten und klicken Sie mit der Maus auf den Button <Bearbeiten>, um den Dialog "Erfassen/Ändern Beleggruppen" aufzurufen.

Das Programm öffnet den Dialog "Erfassen/Ändern Beleggruppen".

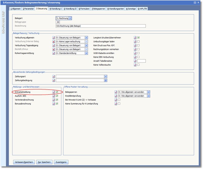
5. Aktivieren Sie hier die Karteikarte "3 Steuerung".

 

 

6. Aktivieren Sie den Status des Feldes INTRASTATMELDUNG.

7. Speichern Sie die vorgenommenen Änderungen mit [F10] und verlassen Sie den Designer.